
Empower your business with our no-code, drag-and-drop platform. Connect triggers, logic, AI models, and services seamlessly.


Non-technical staff can create and maintain automated workflows without developers, reducing overhead.
Rapid workflow design and deployment means your processes run sooner and free up valuable staff time.
Ability to add or modify components as your business grows or needs change.

Enter your email and get immediate access to Nocodo AI. No credit card required – try it for free and explore how easy automation can be.
Try for Free
Book a free onboarding call with our team. We'll show you how to get started and make the most of Nocodo AI.
Book Onboarding Call

Tanja Bayer
Deprecating Claude 3.7 Sonnet — migrate to Claude 4.5 Sonnet. Timeline, audit scripts, testing checklist, monitoring, and enterprise support.


Tanja Bayer
Access Anthropic's most powerful AI models—Claude Opus 4.1 and Sonnet 4.5—on Nocodo AI. Build advanced automation workflows with 200K token context.


Tanja Bayer
Discover OpenAI's revolutionary GPT-5 models on Nocodo AI. Unprecedented reasoning power, 400K token context window, and cost-effective variants for every workflow.
Easy to Use

Visual Canvas
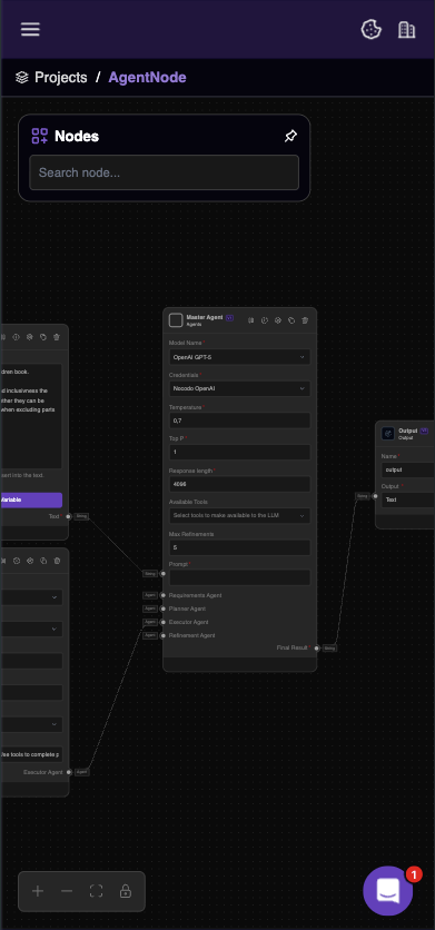
Build end-to-end workflows on a visual canvas that mirrors your business logic. This drag-and-drop approach replaces coding with simple lines and nodes, letting you map out processes quickly and intuitively.

Component Library
Access a growing library of pre-built nodes, each designed for a specific function or integration. With clear labels and built-in search, you’ll find and configure the right components for your workflow in no time.

Fast Results
Roll out automations at fast speeds thanks to real-time previews and one-click deployment. This means minimal setup time, immediate testing, and the agility to adapt your workflows whenever your business changes.

No Coding Required
Leverage a no-code platform that empowers anyone to build workflows without software development skills. The intuitive interface lowers barriers to entry, enabling team members of all backgrounds to create efficient, automated processes.